小学教育本科专业人才培养方案
The Undergraduate Program for Specialty in Elementary Education
(专业代码:040107)
一、培养目标与毕业要求
(一)培养目标
参照《普通高等学校本科专业目录和专业介绍》(2020年)、《普通高等学校本科专业类教学质量国家标准》(2018年)小学教育专业培养目标和培养规格,教育部教师工作司、教育部高等教育教学评估中心制定的小学教育专业认证标准(第三级),结合性爱网 的建设应用型大学的办学定位、本专业“全程浸润师德养成”、“校地协同能力培养”、“交互反哺持续发展”的专业培养特色确定。
目标定位
以习近平新时代中国特色社会主义思想为指导,立足全面落实立德树人根本任务的时代新使命, 面向国家及区域基础教育改革发展与新时代教师队伍建设需求,立足鲁西,面向山东,培养教育情怀深厚、专业基础扎实、勇于创新教学、善于综合育人和具有终身学习发展能力胜任多学科教学的高素质专业化小学教师。
毕业5年后,能够成长为教学业绩优良、班级管理能力较强,具备一定的教育科研能力的区域骨干教师,并具有卓越教师的基本潜质。
目标1教育情怀深厚:
具有坚定的政治信念,践行社会主义核心价值观,热爱劳动,具有投身小学教育事业高度的责任感、使命感,具有高尚的师德修养、坚定的教师职业理想。
目标2专业基础扎实:
具备综合育人的良好素质,学科专业素养扎实,具有跨学科的知识结构,“主兼多能”,并能通过“知识整合”与“技术融合”促进教育教学工作。
目标3勇于创新教学:
具有较强的教学研究能力、信息技术与教学融合能力,能创造性解决教育教学中遇到的实践问题。
目标4善于综合育人:
理解小学生的身心发展和养成教育规律,能够在班级指导、 学科教学和实践活动中帮助儿童在德、智、体、美、劳等方面全面发展。
目标5终身发展:
具有终身学习意识、问题意识、创新意识,能够在教育实践反思中,不断发展自己应对未来教育变化的勇气和能力。
目标6国际视野:
能够以开放的心态和视角对中西方不同国情和文化背景下的教育理念与实践问题进行专业思考,促进小学教育发展。
(二)毕业要求
1.践行师德
1.1遵守师德规范
1.1.1理想信念。学习贯彻习近平新时代中国特色社会主义思想,深入学习习近平总书记关于教育的重要论述,以及党史、新中国史、改革开放史和社会主义发展史内容,形成对中国特色社会主义的思想认同、政治认同、理论认同和情感认同,能够在教书育人实践中自觉践行社会主义核心价值观;树立职业理想,立志成为有理想信念、有道德情操、有扎实学识、有仁爱之心的好老师。
1.1.2立德树人。 理解立德树人的内涵,形成立德树人的理念,掌握立德树人途径与方法,能够在教育实践中实施素质教育,依据德智体美劳全面发展的教育方针开展教育教学,培育发展学生的核心素养。
1.1.3师德准则。 具有依法执教意识,遵守宪法、民法典、教育法、教师法、未成年人保护法等法律法规,在教育实践中能履行应尽义务,自觉维护学生与自身的合法权益;理解教师职业道德规范内涵与要求,在教育实践中遵守《新时代中小学教师职业行为十项准则》,能分析解决教育教学实践中的相关道德规范问题。
1.2 涵养教育情怀
1.2.1职业认同。具有家国情怀,乐于从教,热爱教育事业。认同教师工作的价值在于传播知识、传播思想、传播真理,塑造灵魂、塑造生命、塑造新人;了解小学教师的职业特征,理解教师是学生学习的促进者与学生成长的引路人,创造条件帮助学生自主发展。领会小学教育对学生发展的价值和意义,认同促进学生全面而有个性地发展的理念。
1.2.2关爱学生。做学生锤炼品格、学习知识、创新思维、奉献祖国的引路人,公正平等地对待每一名学生,关注学生成长,保护学生安全,促进学生身心健康发展。 尊重学生的人格和学习发展的权利,保护学生的学习自主性、独立性和选择性,关注个体差异,相信每名学生都有发展的潜力,乐于为学生创造发展的条件和机会。
1.2.3用心从教。树立爱岗敬业精神,在教育实践中能够认真履行教育教学职责与班主任工作职责,积极钻研,富有爱心、责任心,工作细心、耐心。
1.2.4自身修养。具有健全的人格和积极向上的精神,有较强的情绪调节与自控能力,能积极应变,比较合理地处理问题;掌握较好的自然和人文社会科学知识,传承中华优秀传统文化,具有人文底蕴、科学精神和审美能力;仪表整洁,语言规范健康,举止文明礼貌,符合教师礼仪要求和教育教学场景要求。
2.学会教学
2.1知识整合
2.1.1通识知识。具有广博的人文、科学与艺术素养,形成综合性的知识结构。
2.1.2主教学科素养。牢固掌握主教学科的基础知识、学科体系、思想与方法,具有良好的学科专业素养。
2.1.3兼教学科素养。掌握兼教学科的基本知识、基本原理和学科体系。
2.1.4教育基础。掌握并理解儿童学、教育学、心理学的基础理论,具有整合形成学科教学知识的能力以及指导学生学习的方法和策略。
2.1.5学科整合。了解学科整合的基本理论与价值,理解学科之间的联系,以及社会实践、生活实践之于儿童学习与成长的意义。
2.2教学能力
2.2.1专业技能。具备小学教师基本的专业技能,具有良好的书写、表达、信息技术运用能力及艺术表现力。
2.2.2熟悉课标。掌握教与学的知识与观念,熟悉小学学科课程标准与教材内容, 能够创设以学习者为中心的学习情境,促进学生的学习与发展。
2.2.3 实施课程。掌握有效的学科教学方法与策略,包括教学规划与设计、教学组织与实施、教学评价与反思等。
2.2.4整合课程。具有较强的教学资源开发和课程整合能力,能够进行跨学科、 综合性的学习活动设计、组织、实施与评价。
2.3技术融合
2.3.1信息素养。具有良好的信息素养,理解智能环境下教与学方式的改变,以及未来教育在理念、文化和生态方面的变革。
2.3.2 优化教与学。掌握应用信息技术优化学科教学的方法、技能,能够基于信息技术进行学习设计以促进学生学习方式的转变。
2.3.3数字资源开发。具有基本的数字教育资源开发以及信息化学习环境的建设与应用能力。
3.学会育人
3.1 班级指导
3.1.1德育知识。具有儿童为本、德育为先的理念,理解小学德育原理,掌握德育基本方法;
3.1.2 班级管理技能。具备班级组织与建设能力,胜任小学班主任和少先队工作,能够在班级、学校、社区组织充满教育意义的主题活动;
3.1.3 心理健康教育。能够对小学生进行积极心理辅导,开展有效的心理健康教育活动;
3.2 综合育人
3.2.1 综合育人理念。理解小学生身心发展和养成教育规律,具有促进儿童全面健康发展的意识和德、智、体、美、劳综合育人素养;
3.2.2 综合育人实践。能够在班级指导、学科教学和实践活动中综合育人;
3.2.3 文化育人。能够参与学校文化建设,创设有益于学生发展的育人环境;
- 学会发展
4.1自主学习
4.1.1自主学习理念。具有终身学习和专业发展意识与能力。
4.1.2自主专业发展。能够在深入了解专业发展路径的基础上,结合就业愿景自主制定、积极践履专业发展规划。
4.1.3自主学习能力。具备良好的自我管理、自我教育与自主发展的学习能力。
4.2.国际视野
4.2.1国际化理念。具有全球意识、文化理解和开放心态;
4.2.2 国际化能力。熟练掌握至少一门外语,能较为熟练地查阅外文文献,能够运用外语积极参与跨文化交流与对话;
4.2.3国外教育前沿。了解国外教育改革发展的趋势和前沿动态;
4.2.4国际经验本土化。能够借鉴国际先进教育理念和经验尝试性开展本土实践探索与研究。
4.3反思研究
4.3.1教育教学研究能力。恪守学术道德,坚守学术诚信,掌握科学、规范的教育教学研究方法,熟悉研究过程,具备研究经验;
4.3.2批判思维。具有一定的问题意识和创新意识,能够运用国内外先进教育理念和批判性思维从不同角度分析真情境中的教育教学现象,并能发现、提炼并尝试解决教育教学实践中的问题;
4.4交流合作
4.4.1交流合作理念。理解学习共同体的作用,具有团队协作精神;
4.4.2交流合作技能。掌握沟通合作技能,具有小组互助和合作学习体验,能与同事合作交流,分享经验和资源,共同发展。
4.4.3有效沟通。具有良好的社会适应性,能够与学生、家长、社区及国内外同行等进行有效沟通。
表1 专业毕业要求对专业培养目标的支撑关系
|
培养目标 毕业要求 |
教育情怀深厚 |
专业基础扎实 |
创新教学 |
综合育人 |
终身发展 |
国际视野 |
|
1.1 师德规范 |
H |
L |
M |
M |
L |
L |
|
1.2 教育情怀 |
H |
L |
M |
M |
H |
M |
|
2.1 知识整合 |
M |
H |
H |
H |
H |
H |
|
2.2 教学能力 |
M |
H |
H |
H |
M |
L |
|
2.3 技术融合 |
M |
M |
H |
H |
M |
H |
|
3.1 班级指导 |
H |
H |
L |
H |
L |
M |
|
3.2综合育人 |
H |
M |
L |
H |
L |
H |
|
4.1 自主学习 |
L |
M |
H |
L |
H |
M |
|
4.2 国际视野 |
L |
M |
L |
L |
H |
H |
|
4.3 反思研究 |
L |
L |
H |
H |
H |
H |
|
4.4交流合作 |
H |
L |
L |
M |
H |
H |
注:H:高支撑度,M:中支撑度,L:低支撑度。
二、修业年限、计划总学时、学分及授予学位
本专业标准学制为 四 年,学校实行学分制下的弹性学制。计划总学时为2496学时+25周,总学分为160学分。允许学生在 3~8年内修完规定课程,修满规定学分,准予毕业。符合学位授予条件者,经校学位委员会审核通过,可授予教育学学士学位。
三、主干学科与主要课程
主干学科:教育学、心理学。
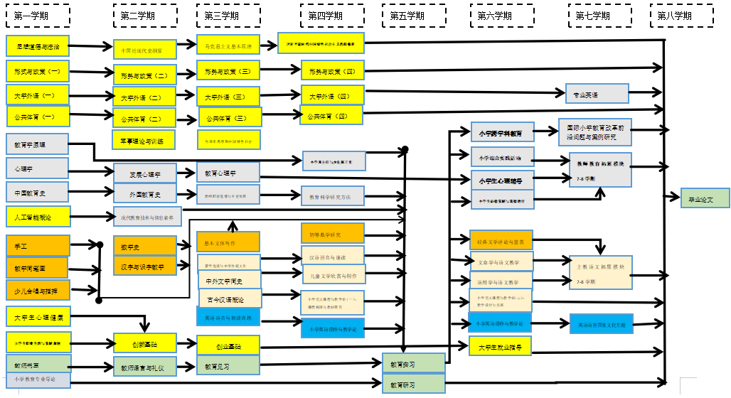
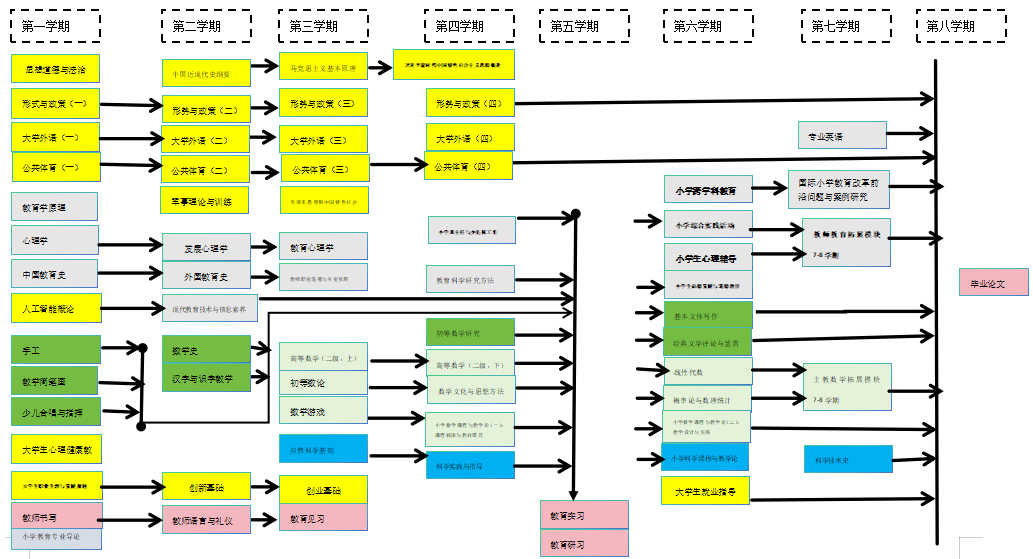
主要课程:教育学原理、普通心理学、中国教育史、外国教育史、儿童教育心理学、汉字与识字教学、经典文学评论与鉴赏、初等数学研究、主教学科小学(语文/数学)课程标准与教材研究、主教学科小学(语文/数学)教学设计与实施、兼教学科小学(英语/科学)课程与教学论。
四、主要实践性教学环节(含主要专业实验)
本专业主要实践性教学环节及主要专业实验。本专业主要实践性教学环节包括基础实践、专业实践和综合实践。基础实践为教师语言与礼仪、教师书写等教师基本技能实训、劳动教育与实践;专业实践为教育感知、教育见习、教育实习、教育研习,非独立设课的实训、教育感知;综合实践为毕业论文、第二课堂等。
五、课程的学时、学分及学期安排(见表2)
表2 课程学时、学分及学期安排表
|
课程 类别 |
课程 性质 |
课程 模块 |
课程 编号 |
课程名称 |
学分数 |
学分分配 |
总 学 时 |
学时分配 |
周学时 |
开设学期 |
考核方式 |
备注 |
||
|
理论 |
实践 |
理论 |
实践 (含实验、上机、其他) |
|||||||||||
|
通 识 教 育 课 程 |
通识教育必修课程 |
思想政治理论课程 |
0301112201 |
思想道德与法治 Ideology and Morality and Rule of Law |
3 |
2 |
1 |
48 |
32 |
16 |
3 |
一 |
考试 |
1.共17学分,其中5学分为实践学分; 2. “四史”教育,在4门中选修1门。 3.马克思主义学院负责根据《关于加强新时代高校“形势与政策”课建设的若干意见》(教社科〔2018〕1号)、《新时代高校思想政治理论课教学工作基本要求》(教社科〔2018〕2号)、《教育部办公厅关于在思政课中加强以党史教育为重点的“四史”教育的通知》、教育部《普通高等学校本科教育教学审核评估实施方(2021—2025年)》(教督〔2021〕1号)等文件精神开课,包括“习近平总书记关于教育的重要论述研究”。 4.马克思主义学院负责做好校领导上思政课工作。 |
|
0301122202 |
中国近现代史纲要 Compendium of Modern Chinese History |
3 |
2 |
1 |
48 |
32 |
16 |
3 |
二 |
考试 |
||||
|
0301132203 |
马克思主义基本原理 The Basic Principles of Marxism |
3 |
2 |
1 |
48 |
32 |
16 |
3 |
三 |
考试 |
||||
|
0301132204 |
毛泽东思想和中国特色社会主义理论体系概论 Mao Zedong Thought and Introduction to the Theoretical System of Socialism with Chinese Characteristics |
3 |
2 |
1 |
48 |
32 |
16 |
3 |
三 |
考试 |
||||
|
0301142206 |
习近平新时代中国特色社会主义思想概论 Iintroduction to Xi Jinping Thought on Socialism with Chinese Characteristics for a New Era |
3 |
2 |
1 |
48 |
32 |
16 |
3 |
四 |
考试 |
||||
|
0301112205 |
形势与政策(一) Situation and Policies(Ⅰ) |
0.5 |
0.25 |
0.25 |
8 |
4 |
4 |
1 |
一 |
考查 |
||||
|
0301122205 |
形势与政策(二) Situation and Policies(Ⅱ) |
0.5 |
0.25 |
0.25 |
8 |
4 |
4 |
1 |
二 |
考查 |
||||
|
0301132205 |
形势与政策(三) Situation and Policies(Ⅲ) |
0.5 |
0.25 |
0.25 |
8 |
4 |
4 |
1 |
三 |
考查 |
||||
|
0301142205 |
形势与政策(四) Situation and Policies(Ⅳ) |
0.5 |
0.25 |
0.25 |
8 |
4 |
4 |
1 |
四 |
考查 |
||||
|
|
“四史”教育 |
1 |
1 |
|
16 |
16 |
|
|
|
|
||||
|
通 识 教 育 课 程 |
通识教育必修课程 |
美育 课程 |
|
公共艺术课程 (具体课程名称、课程编号,依学生选修的公共艺术课程在教务系统内自动生成。) |
2 |
2 |
|
32 |
32 |
|
|
1-8 |
|
非艺术类专业学生至少选修1门、2学分。学生自主选修课程包括《音乐鉴赏》《中国美术史》《东昌府本版年画艺术》《山东民歌赏析》《艺术与审美》《带你听懂中国传统音乐》《中国传统音乐作品》《视觉艺术设计》《音乐与社会》等,详细课程名单见每学期选课通知。 |
|
大学 外语 |
1301112207 |
大学外语(一) College Foreign Language(I) |
4 |
2 |
2 |
64 |
32 |
32 |
4 |
一 |
考试 |
1.共12学分,其中实践教学共4学分; 2.学生自主在《大学英语》《大学俄语》《大学日语》《大学韩国语》《大学西班牙语》中任意一种语言模块课程。具体课程名称、课程号依学生选修定; 3.选修《大学英语》的,对未达到《大学英语教学指南》(2020版)基础目标的学生继续开设《大学英语(四)》,对已达到较高水平的学生,根据各学院、专业发展要求和学生多元需求开设《高级英语》、《专门用途英语》和《跨文化交际》等课程,供学生选课。 4.大学外语教育学院负责开课。 |
||
|
1301122207 |
大学外语(二) College Foreign Language(II) |
4 |
2 |
2 |
64 |
32 |
32 |
4 |
二 |
考试 |
||||
|
1301132207 |
大学外语(三) College Foreign Language(III) |
2 |
2 |
|
32 |
32 |
|
2 |
三 |
考试 |
||||
|
1301142207 |
大学外语(四) College Foreign Language(IV) |
2 |
2 |
|
32 |
32 |
|
2 |
四 |
考试 |
||||
|
通 识 教 育 课 程 |
通识教育必修课程 |
身心 健康 |
|
公共体育(一) Physical Education(Ⅰ) |
1 |
1 |
|
36 |
36 |
|
2 |
一 |
考试 |
1. 为学生开设两学年的“公共体育”课程,每一学年学生须在篮球、排球、足球、太极拳、网球、健身田径、软式排球、健美操、武术、乒乓球、拳击、散打、羽毛球、垒球 体育舞蹈、体育游戏等项目中选择一项不同运动项目作为学习内容,满足掌握2项运动健身技能的要求。 2.共4学分,其中2学分为实践教学; 3.体育学院负责开课。 |
|
|
公共体育(二) Physical Education(Ⅱ) |
1 |
1 |
|
36 |
36 |
|
2 |
二 |
考试 |
||||
|
|
公共体育(三) Physical Education(Ⅲ) |
1 |
|
1 |
36 |
|
36 |
2 |
三 |
考试 |
||||
|
|
公共体育(四) Physical Education(Ⅳ) |
1 |
|
1 |
36 |
|
36 |
2 |
四 |
考试 |
||||
|
3001112201 |
大学生心理健康教育 College mental health education |
2 |
2 |
|
32 |
32 |
|
2 |
一/二 |
|
大学生心理健康教育与咨询中心负责开设 |
|||
|
军事 |
2501112209 |
军事理论与训练 Military Theory and Training |
2 |
1 |
1 |
16 |
16 |
2周 |
2 |
一/二 |
考查 |
1.共2学分,其中军事技能训练1学分为实践教学; 2.“军事理论与国家安全教育”第一学期在东校区学院授课,第二学期在西校区学院授课; 3.“军事技能训练”第一学期第1-2周,不计入总学时; 4.后备军官学院负责开课。 |
||
|
通 识 教 育 课 程 |
通识教育必修课程 |
职业规划与就业指导 |
3001112202 |
大学生职业生涯与发展规划 Career development planning for university students |
1 |
1 |
|
16 |
16 |
|
1 |
一 |
|
1.分两学期开设,每学期1学分。 2.学生工作处就业指导中心负责开课。 |
|
3001162202 |
大学生就业指导 Employment guidance for university students |
1 |
1 |
|
16 |
16 |
|
1 |
六 |
|
||||
|
数智 赋能 |
1701112401 |
人工智能概论 Introduction of Artificial Intelligence |
2 |
2 |
|
32 |
32 |
|
|
一 |
考查 |
由计算机学院牵头开设 |
||
|
合计 |
44 |
32 |
12 |
768 |
552 |
216 |
|
|
|
|
||||
|
通识教育选修课程 |
人文科学 |
主要涵盖文学、艺术、历史、哲学等学科领域的通识教育课程 |
在本模块选修2学分课程 |
|||||||||||
|
社会科学 |
主要涵盖政治、经济、管理、法学等学科领域的通识教育课程 |
在本模块选修2学分课程 |
||||||||||||
|
自然科学 |
主要涵盖数学、物理、化学、生物、环境、农学等自然科学领域,以及化工、机械、建筑、材料、信息、电子等诸多工程技术领域的通识教育课程 |
在本模块选修2学分课程 |
||||||||||||
|
创新创业教育 |
主要涵盖创新思维、创新精神、创业意识和创业能力等领域的通识教育课程 |
创新创业模块中“创新基础”“创业基础”为限选课程,两门课程各1学分,所有学生均需修读。 |
||||||||||||
|
学分合计: 52 , 其中理论学分:40 、实践学分: 12 ;学时合计: 896 ,其中理论学时:680 、 实践学时:216 |
||||||||||||||
|
课程 类别 |
课程 性质 |
课程 模块 |
课程 编号 |
课程名称 |
学 分 数 |
学分分配 |
总 学 时 |
总学时分配 |
周学时 |
开设学期 |
考核方式 |
备注 |
||
|
理论 |
实践 |
理论 |
实践 (含实验、上机、其他等) |
|||||||||||
|
教 师 教 育 课 程
|
必 修 |
小学 教育 基础 |
0422112201 |
教育学原理 Principles of Pedagogy |
2 |
2 |
|
32 |
32 |
|
2 |
一 |
考试 |
|
|
0422112202 |
普通心理学 General Psychology |
2 |
2 |
|
32 |
32 |
|
2 |
一 |
考试 |
||||
|
0422112203 |
中国教育史 History of Chinese Education |
2 |
2 |
|
32 |
32 |
|
2 |
一 |
考试 |
||||
|
0422112204 |
小学教育专业导论 Introduction to Primary Education Major |
1 |
0.75 |
0.25 |
16 |
12 |
4 |
1 |
一 |
考查 |
教育感知-对话学长 |
|||
|
0422122205 |
外国教育史 History of Foreign Education |
2 |
2 |
|
32 |
32 |
|
2 |
二 |
考试 |
|
|||
|
0422142206 |
小学班主任与少先队工作 Primary School Head Teachers' Work |
2 |
2 |
|
32 |
32 |
|
2 |
四 |
考查 |
||||
|
儿童 发展 与 学习 |
0422122207 |
儿童发展心理学 Child Developmental Psychology |
2 |
2 |
|
32 |
32 |
|
2 |
二 |
考试 |
|
||
|
0422132208 |
儿童教育心理学 Child Educational Psychology |
2 |
2 |
|
32 |
32 |
|
2 |
三 |
考试 |
|
|||
|
小学跨学科教育与活动指导(2) |
0422162209 |
小学跨学科教育 Primary School Interdisciplinary Education |
1 |
0.5 |
0.5 |
16 |
8 |
8 |
2 |
六 |
考查 |
前8周 |
||
|
0422162210 |
小学综合实践活动 Primary School Comprehensive Practice Activities |
1 |
0.5 |
0.5 |
16 |
8 |
8 |
2 |
六 |
考查 |
后8周 |
|||
|
职业道德与专业发展 |
0422132202 |
教师职业道德与专业发展 Teachers’ Ethics and Professional Development |
2 |
1.5 |
0.25 |
32 |
28 |
4 |
2 |
三 |
考试 |
教育感知-观看教育故事、对话校友名师 |
||
|
0422142271 |
教育科学研究方法 Methods of Educational Research |
2 |
1 |
1 |
32 |
16 |
16 |
2 |
四 |
考试 |
|
|||
|
教师教育课程 |
必修 |
职业道德与专业发展 |
0422122269 |
现代教育技术与信息素养 Modern Educational Technology and Information Literacy |
2 |
1 |
1 |
32 |
16 |
16 |
2 |
二 |
考查 |
|
|
心理健康与道德教育
|
0422162211 |
小学生心理辅导 Psychological Counseling for Primary School Students |
1 |
0.75 |
0.25 |
16 |
12 |
4 |
2 |
六 |
考查 |
前8周 |
||
|
0422162212 |
小学生品德发展与道德教育 Moral Development and Moral Education for Primary School Students |
1 |
1 |
|
16 |
16 |
|
2 |
六 |
考查 |
后8周 |
|||
|
小计 |
25 |
22.25 |
2.75 |
400 |
340 |
60 |
|
|
||||||
|
选修 |
教师教育拓展 拓展 |
0422372201 |
课程与教学论 Theories of Curriculum and Instruction |
2 |
2 |
|
32 |
32 |
|
2 |
七 |
考查 |
|
|
|
0422362272 |
小学课堂与教学管理 Primary School Classroom Management |
2 |
2 |
|
32 |
32 |
|
2 |
六 |
考查 |
|
|||
|
0422372202 |
国际小学教育改革前沿问题与案例研究* Frontier Issues and Case Studies of International Primary Education Reform |
1.5 |
1.5 |
|
24 |
24 |
|
3 |
七 |
考查 |
*前8周 |
|||
|
0422372203 |
专业英语* Professional English |
1.5 |
1.5 |
|
24 |
24 |
|
3 |
七 |
考查 |
*后8周 |
|||
|
0422372204 |
家庭教育学 Family Education |
2 |
2 |
|
32 |
32 |
|
2 |
七 |
考查 |
|
|||
|
0422372205 |
小学劳动教育专题研究 Research on Labor Education in Primary School |
1 |
1 |
|
16 |
1 |
|
1 |
七 |
考查 |
|
|||
|
0422382279 |
小学校本课程开发的理论与实践 Theories and Practices of Primary School-based Curriculum Development |
1 |
1 |
|
16 |
1 |
|
1 |
八 |
考查 |
|
|||
|
教师教育课程 |
选修 |
教师教育拓展
|
0422382206 |
小学名师名校长专题讲座 Lectures by Famous Primary School Teachers and Principals |
1 |
1 |
|
16 |
1 |
|
1 |
八 |
考查 |
|
|
0422382207 |
儿童教育哲学 Philosophy of Children's Education |
2 |
2 |
|
32 |
32 |
|
2 |
八 |
考查 |
|
|||
|
0422382408 |
人工智能与小学教育专题 |
2 |
2 |
|
32 |
|
|
|
八 |
考查 |
|
|||
|
小计 |
8 |
8 |
|
128 |
128 |
|
|
|
||||||
|
学科专业 教育 课程
|
必修
|
跨学科 专业 基础 |
0422212201 |
手工 Hand-making |
1 |
0.25 |
0.75 |
32 |
4 |
28 |
2 |
一 |
考查 |
|
|
0422212202 |
教学简笔画 Teaching Simple Strokes |
1 |
0.25 |
0.75 |
32 |
4 |
28 |
2 |
一 |
考查 |
|
|||
|
0422212203 |
少儿合唱与指挥 Children's Chorus and Conducting |
1 |
0.25 |
0.75 |
32 |
4 |
28 |
2 |
一 |
考查 |
|
|||
|
0422222270 |
数学史 History of Mathematics |
2 |
2 |
|
32 |
32 |
|
2 |
二 |
考试 |
|
|||
|
0422222273 |
汉字与识字教学 Chinese Characters and Literacy Teaching |
2 |
2 |
|
32 |
32 |
|
2 |
二 |
考试 |
|
|||
|
0422232271 |
基本文体写作 Basic Writing |
3 |
1.5 |
1.5 |
48 |
24 |
24 |
3 |
三 |
考试 |
|
|||
|
0422242272 |
初等数学研究 Primary Mathematics Studies |
3 |
3 |
|
48 |
48 |
|
3 |
四 |
考试 |
|
|||
|
0422262274 |
经典文学评论与鉴赏 Classical Literature Critique and Appreciation |
3 |
3 |
|
48 |
48 |
|
3 |
六 |
考试 |
|
|||
|
合计 |
16 |
12.25 |
3.75 |
304 |
196 |
108 |
|
|
|
|||||
|
学科专业 教育 课程 |
必修
|
主教 语文 |
0422232204 |
中外文学简史 Introduction to Chinese and Foreign Literature |
4 |
4 |
|
64 |
64 |
|
4 |
三 |
考试 |
主教语文方向修满30学分,必修选修科目24分。
|
|
0422232205 |
蒙学选读与中华传统文化 Selected Readings of Enlightening Education Works and Chinese Traditional Culture |
2 |
2 |
|
32 |
32 |
|
2 |
三 |
考试 |
||||
|
0422232206 |
古今汉语概论 Introduction to Ancient and Modern Chinese |
4 |
4 |
|
64 |
64 |
|
4 |
三 |
考试 |
||||
|
0422242207 |
汉语拼音与诵读 Chinese Pinyin and Reading |
2 |
2 |
|
32 |
32 |
|
2 |
四 |
考试 |
||||
|
0422242208 |
儿童文学欣赏与创作 Children Literature Appreciation and Composition |
2 |
1 |
1 |
32 |
16 |
16 |
2 |
四 |
考试 |
||||
|
0422242209 |
小学语文课程与教学论(一):课程标准与教材研究 Primary School Chinese Curriculum and Instruction I - Research on Curriculum Standards and Teaching Materials |
3 |
2 |
1 |
48 |
32 |
16 |
3 |
四 |
考试 |
||||
|
0422262210 |
小学语文课程与教学论(二):教学设计与实施 Primary School Chinese Curriculum and Instruction II – Teaching Design and Implementation
|
3 |
1 |
2 |
48 |
16 |
32 |
3 |
六 |
考试 |
||||
|
学科专业 教育 课程 |
必修 |
主教 语文 |
0422262211 |
文章学与语文教学 Articlology and Chinese Teaching |
2 |
2 |
|
32 |
32 |
|
2 |
六 |
考试 |
|
|
0422262212 |
语用学与语文教学 Pragmatics and Chinese Teaching |
2 |
2 |
|
32 |
32 |
|
2 |
六 |
考试 |
||||
|
小计 |
24 |
22 |
4 |
384 |
320 |
64 |
|
|
|
|||||
|
选修 |
主教 语文 拓展 |
0422372271 |
演讲与辩论 Speech and Debate |
2 |
2 |
|
32 |
32 |
|
2 |
七 |
考查 |
主教语文选修6学分,鼓励学生自主学习慕课(MOOC)和 私播课(SPOC)等课程,经学院审核同意、报教务处备案后,可抵免对应主教语文拓展修课程。 |
|
|
0422372273 |
古代文学概论 Introduction to Ancient Literature |
2 |
2 |
|
32 |
32 |
|
2 |
七 |
考查 |
||||
|
0422372274 |
国学经典选读与传统文化 Selected Readings of Chinese Classical Works and Chinese Traditional Culture |
2 |
2 |
|
32 |
32 |
|
2 |
七 |
考查 |
||||
|
0422382272 |
课本剧与戏剧表演 Textbook Drama and Drama Performance |
2 |
2 |
|
32 |
32 |
|
2 |
八 |
考查 |
||||
|
0422382275 |
唐宋诗词鉴赏与传统文化 Appreciation of Tang Poems and Song Ci and Chinese Traditional Culture |
2 |
2 |
|
32 |
32 |
|
2 |
八 |
考查 |
||||
|
0422382276 |
现代文学 Modern Literature |
2 |
2 |
|
32 |
32 |
|
2 |
八 |
考查 |
||||
|
小计 |
6 |
6 |
|
96 |
96 |
|
|
|
|
|||||
|
合计 |
30 |
26 |
4 |
480 |
416 |
64 |
|
|||||||
|
学科专业 教育 课程 |
必修
|
主教 数学 |
1002112202 |
高等数学(二级,上) Advanced Mathematics (Level 2, Volume I ) |
4 |
64 |
0 |
64 |
64 |
|
4 |
三 |
考试 |
主教数学方向修满30学分,必修选修科目24分。 |
|
0422232213 |
初等数论 Elementary Number Theory |
2 |
32 |
0 |
32 |
32 |
|
2 |
三 |
考试 |
||||
|
0422232214 |
数学游戏 Mathematics Games |
2 |
1 |
1 |
32 |
16 |
16 |
2 |
三 |
考试 |
||||
|
1002122202 |
高等数学(二级,下) Advanced Mathematics (Level 2, Volume II) |
4 |
64 |
0 |
64 |
64 |
|
4 |
四 |
考试 |
||||
|
0422242216 |
数学文化与思想方法 Mathematical Thoughts and Methods |
2 |
2 |
|
32 |
32 |
|
2 |
四 |
考试 |
||||
|
0422242215 |
小学数学课程与教学论(一):课程标准与教材研究 Primary School Mathematics Curriculum and Instruction I - Research on Curriculum Standards and Teaching Materials |
3 |
2 |
1 |
48 |
32 |
16 |
3 |
四 |
考试 |
||||
|
0422252217 |
小学数学课程与教学论(二):教学设计与实施 Primary School Mathematics Curriculum and Instruction II – Teaching Design and Implementation |
3 |
1 |
2 |
48 |
16 |
32 |
3 |
六 |
考试 |
||||
|
学科专业 教育 课程 |
必修 |
主教 数学 |
1002132201 |
线性代数 Linear Algebra |
2 |
2 |
|
32 |
32 |
|
2 |
六 |
考试 |
主教数学方向修满30学分,必修选修科目24分。 |
|
1002132202 |
概率论与数理统计 Probability Theory and Mathematical Statistics |
2 |
2 |
|
32 |
32 |
|
2 |
六 |
考试 |
||||
|
小计 |
24 |
20 |
4 |
384 |
320 |
64 |
|
|
|
|
||||
|
选修 |
主教 数学 拓展 |
0422372278 |
数学与生活 Mathematics and Life |
2 |
2 |
|
32 |
32 |
|
2 |
七 |
考查 |
主教数学选修6学分,鼓励学生自主学习慕课(MOOC)和 私播课(SPOC)等课程,经学院审核同意、报教务处备案后,可抵免对应主教数学拓展课程。 |
|
|
0422372282 |
离散数学 Discrete Mathematics |
2 |
2 |
|
32 |
32 |
|
2 |
七 |
考查 |
||||
|
0422372280 |
数学建模 Mathematical Modeling |
2 |
2 |
|
32 |
32 |
|
2 |
七 |
考查 |
||||
|
0422382277 |
几何画板应用 Geometric Sketchpad Application |
2 |
2 |
|
32 |
32 |
|
2 |
八 |
考查 |
||||
|
0422382232 |
小学数学学习心理 Mathematics Learning Psychology in Elementary School |
2 |
2 |
|
32 |
32 |
|
2 |
八 |
考查 |
||||
|
学科专业 教育 课程
|
选修 |
主教 数学 拓展 |
0422382281 |
高等几何 Advanced Geometry |
2 |
2 |
|
32 |
32 |
|
2 |
八 |
考查 |
|
|
小计 |
6 |
6 |
|
96 |
96 |
6 |
|
|||||||
|
合计 |
30 |
26 |
4 |
480 |
416 |
64 |
|
|
||||||
|
必修
|
兼教 英语 |
0422232220 |
英语语音与朗读训练 English Phonetics and Speaking |
2 |
1.5 |
0.5 |
32 |
24 |
8 |
2 |
三 |
考查 |
兼教英语、兼教科学二选一,每一兼教学模块修满10学分 |
|
|
0422252223 |
小学英语课程与教学论 Primary School English Curriculum and Instruction |
4 |
3 |
1 |
64 |
48 |
16 |
4 |
四 |
考试 |
||||
|
0422242222 |
小学英语阅读与故事创编 Primary School English Reading and Story Writing |
2 |
2 |
|
32 |
32 |
|
2 |
六 |
考查 |
||||
|
0422272221 |
英语语言国家文化专题 Culture of English-spoken Countries |
2 |
2 |
|
32 |
32 |
|
2 |
七 |
考查 |
||||
|
学科专业 教育 课程
|
|
|
小计 |
10 |
8.5 |
1.5 |
160 |
136 |
24 |
|
||||
|
必修
|
兼教 科学 |
0422232224 |
自然科学基础 Introduction to Natural Science |
2 |
1.5 |
0.5 |
32 |
28 |
4 |
2 |
三 |
考查 |
兼教英语、兼教科学二选一,每一兼教学模块修满10学分 |
|
|
0422242225 |
科学实践与指导 Science Experiment and Instruction |
2 |
0.5 |
1.5 |
32 |
8 |
24 |
2 |
四 |
考查 |
||||
|
0422252227 |
小学科学课程与教学论 Elementary Science Curriculum and InstructionTheory |
4 |
3 |
1 |
64 |
48 |
16 |
4 |
六 |
考试 |
||||
|
0422272226 |
科学技术史 History of Science and Technology |
2 |
2 |
|
32 |
32 |
32 |
2 |
七 |
考查 |
||||
|
小计 |
10 |
7 |
3 |
160 |
116 |
44 |
|
|||||||
|
合计 |
58 |
47.25 |
10.75 |
1024 |
772 |
252 |
|
|
||||||
|
微专业选修 |
课程编号、课程名称,由学生自主选修的微专业在教务系统内自动生成。 |
|
|
|
|
|
|
|
微专业课程模块,由学生自主选修,不计入主修专业总学分、学时。修满微专业合格课程的,由微专业开设高校颁发证书。 |
|||||
|
小计 |
|
|
|
|
|
|
|
|||||||
|
实践教学 |
必修 |
基础 实践
|
0424272211 |
劳动教育与实践 Labor Education and Practice |
1 |
|
1 |
32 |
劳动教育慕课0.5学分/教育实习-劳动教育研究报告0.5学分 |
考查 |
|
|||
|
0424212201 |
教师职业基本技能实训(1):教师书写 Teachers’ Basic Skills Practice I - Handwriting |
1 |
0.25 |
0.75 |
32 |
4 |
28 |
2 |
一 |
考查 |
||||
|
0424222202 |
教师职业基本技能实训(2):教师语言与礼仪 Teachers’ Basic Skills Practice II - Teacher Language and Etiquette |
1 |
0.25 |
0.75 |
32 |
4 |
28 |
2 |
二 |
考查 |
||||
|
小计 |
3 |
0.5 |
2.5 |
96 |
8 |
88 |
|
|
||||||
|
教育 实践 |
0424232203 |
教育见习:市级优质课观摩 Education Observation I - Getting to Know Children |
1 |
|
|
1周 |
|
|
|
三/四 |
考查 |
基础性项目 |
||
|
0424252204 |
教育实习 Practicum |
8 |
|
|
16周 |
|
|
|
五 |
考查 |
拓展性项目 |
|||
|
0424252205 |
教育研习 Professional Research |
1 |
|
|
2周 |
|
|
|
五 |
考查 |
||||
|
小计 |
10 |
|
|
32+19周 |
|
|
|
|
||||||
|
实践教学 |
必修 |
综合 实践 |
0424282209 |
毕业论文 Graduation Thesis |
3 |
|
|
6周 |
|
|
|
八 |
考查 |
|
|
0424202210 |
第二课堂 Second Class |
3 |
|
|
|
|
|
|
八 |
考查 |
||||
|
小计 |
6 |
|
|
6周 |
|
|
|
|||||||
|
合计 |
19 |
|
|
|
|
|
|
|||||||
|
总计 |
160 |
119.75 |
40.25 |
2496+25周 |
1936 |
560+25周 |
|
|||||||
六、主要课程(教学活动)与毕业要求对应矩阵(见表3)
表3 主要课程(教学活动)与毕业要求对应矩阵
|
毕业要求具体指标点 |
主要课程(教学活动) |
考核方式 |
||||
|
主要课程(教学活动)名称 |
权重值 |
|||||
|
1.1.1理想信念。学习贯彻习近平新时代中国特色社会主义思想,深入学习习近平总书记关于教育的重要论述,以及党史、新中国史、改革开放史和社会主义发展史内容,形成对中国特色社会主义的思想认同、政治认同、理论认同和情感认同,能够在教书育人实践中自觉践行社会主义核心价值观;树立职业理想,立志成为有理想信念、有道德情操、有扎实学识、有仁爱之心的好老师。 |
马克思主义基本原理 |
0.2 |
考试 |
|||
|
习近平新时代中国特色社会主义思想概论 |
0.1 |
考试 |
||||
|
毛泽东思想和中国特色社会主义理论体系概论 |
0.1 |
考试 |
||||
|
中国近现代史纲要 |
0.2 |
考试 |
||||
|
四史教育 |
0.2 |
|
||||
|
小学教育专业导论 |
0.1 |
考查 |
||||
|
形势与政策(一)(二)(三)(四) |
0.1 |
考查 |
||||
|
1.1.2立德树人。 理解立德树人的内涵,形成立德树人的理念,掌握立德树人途径与方法,能够在教育实践中实施素质教育,依据德智体美劳全面发展的教育方针开展教育教学,培育发展学生的核心素养。 |
教育实习 |
0.2 |
考试 |
|||
|
教育学原理 |
0.2 |
考试 |
||||
|
小学生品德发展与道德教育 |
0.2 |
考查 |
||||
|
中国教育史 |
0.2 |
考试 |
||||
|
外国教育史 |
0.2 |
考试 |
||||
|
1.1.3师德准则。 具有依法执教意识,遵守宪法、民法典、教育法、教师法、 未成年人保护法等法律法规,在教育实践中能履行应尽义务,自觉维护学生与自身的合法权益; 理解教师职业道德规范内涵与要求,在教育实践中遵守《新时代中小学教师职业行为十项准则》,能分析解决教育教学实践中的相关道德规范问题。 |
思想道德与法治 |
0.2 |
考试 |
|||
|
教师职业道德与专业发展 |
0.2 |
考试 |
||||
|
教育政策与法规 |
0.2 |
考查 |
||||
|
教育学原理 |
0.2 |
考试 |
||||
|
教育实习 |
0.2 |
考查 |
||||
|
1.2.1职业认同。 具有家国情怀,乐于从教,热爱教育事业。认同教师工作的价值在于传播知识、传播思想、传播真理,塑造灵魂、塑造生命、塑造新人;了解小学教师的职业特征,理解教师是学生学习的促进者与学生成长的引路人,创造条件帮助学生自主发展。领会小学教育对学生发展的价值和意义,认同促进学生全面而有个性地发展的理念。 |
小学教育专业导论 |
0.25 |
考查 |
|||
|
教育学原理 |
0.2 |
考试 |
||||
|
教师职业道德与专业发展 |
0.25 |
考试 |
||||
|
小学名师名校长专题讲座 |
0.2 |
考查 |
||||
|
教育实习 |
0.1 |
考查 |
||||
|
1.2.2关爱学生 。做学生锤炼品格、学习知识、创新思维、奉献祖国的引路人,公正平等地对待每一名学生,关注学生成长,保护学生安全,促进学生身心健康发展。尊重学生的人格和学习发展的权利,保护学生的学习自主性、独立性和选择性,关注个体差异,相信每名学生都有发展的潜力,乐于为学生创造发展的条件和机会。 |
小学生心理辅导 |
0.25 |
考查 |
|||
|
儿童发展心理学 |
0.25 |
考试 |
||||
|
小学教育专业导论 |
0.25 |
考查 |
||||
|
教育学原理 |
0.25 |
考试 |
||||
|
1.2.3用心从教。树立爱岗敬业精神,在教育实践中能够认真履行教育教学职责与班主任工作职责,积极钻研,富有爱心、责任心,工作细心、耐心。 |
教师职业道德与专业发展 |
0.25 |
考试 |
|||
|
小学班主任工作 |
0.25 |
考试 |
||||
|
教育实习 |
0.25 |
考查 |
||||
|
教育见习 |
0.25 |
考查 |
||||
|
1.2.4自身修养 。具有健全的人格和积极向上的精神,有较强的情绪调节与自控能力,能积极应变,比较合理地处理问题。掌握较好的自然和人文社会科学知识,传承中华优秀传统文化,具有人文底蕴、科学精神和审美能力。仪表整洁,语言规范健康,举止文明礼貌,符合教师礼仪要求和教育教学场景要求。 |
大学生心理健康教育 |
0.2 |
考查 |
|||
|
人文科学素养 |
0.2 |
考查 |
||||
|
社会科学素养 |
0.2 |
考查 |
||||
|
自然科学素养 |
0.2 |
考查 |
||||
|
教师语言与礼仪 |
0.2 |
考查 |
||||
|
2.1.1通识知识。具有广博的人文、科学与艺术素养,形成综合性的知识结构。 |
人文、社会、科学素养选修 |
0.15 |
考查 |
|||
|
公共艺术课程 |
0.2 |
考查 |
||||
|
手工 |
0.15 |
考查 |
||||
|
教学简笔画 |
0.15 |
考查 |
||||
|
少儿合唱与指挥 |
0.15 |
考查 |
||||
|
小学跨学科专业基础 |
0.2 |
考查 |
||||
|
2.1.2主教学科素养。牢固掌握主教学科的基础知识、学科体系、思想与方法,具有良好的学科专业素养。 |
经典文学评论与鉴赏 |
0.1 |
高等数学二级(上) |
0.15 |
考试 |
|
|
基本文体写作 |
0.1 |
高等数学二级(下) |
0.15 |
考试 |
||
|
中外文学简史 |
0.1 |
线性代数 |
0.1 |
考试 |
||
|
古今汉语概论 |
0.1 |
概率与数理统计 |
0.1 |
考试 |
||
|
汉语拼音与诵读 |
0.1 |
数学史 |
0.1 |
考试 |
||
|
儿童文学欣赏与创作 |
0.1 |
初等数学研究 |
0.1 |
考试 |
||
|
蒙学选读与中华传统文化 |
0.1 |
初等数论 |
0.1 |
考试 |
||
|
文章学与语文教学 |
0.1 |
数学游戏 |
0.1 |
考试 |
||
|
汉字与识字教学 |
0.1 |
数学思想与文化 |
0.1 |
考试 |
||
|
语用学与语文教学 |
0.1 |
|
|
考试 |
||
|
2.1.3兼教学科素养。掌握兼教学科的基本知识、基本原理和学科体系。 |
英语语音与朗读训练 |
0.33 |
自然科学基础 |
0.33 |
考查 |
|
|
英语语言国家文化专题 |
0.33 |
科学实践与指导 |
0.33 |
考查 |
||
|
小学英语阅读与故事创编 |
0.34 |
科学技术史 |
0.34 |
考查 |
||
|
2.1.4教育基础。掌握并理解儿童学、教育学、心理学的基础理论,具有整合形成学科教学知识的能力以及指导学生学习的方法和策略。 |
教育学原理 |
0.2 |
考试 |
|||
|
普通心理学 |
0.2 |
考试 |
||||
|
儿童发展心理学 |
0.2 |
考试 |
||||
|
儿童教育心理学 |
0.2 |
考试 |
||||
|
主教/兼教教学设计与实施 |
0.1 |
考试 |
||||
|
2.1.5学科整合。了解学科整合的基本理论与价值,理解学科之间的联系,以及社会实践、生活实践之于儿童学习与成长的意义。 |
小学跨学科教育 |
0.2 |
考查 |
|||
|
小学综合实践活动 |
0.2 |
考查 |
||||
|
小学班主任工作 |
0.2 |
考查 |
||||
|
教育实习 |
0.2 |
考查 |
||||
|
教育研习 |
0.2 |
考查 |
||||
|
2.2.1专业技能。具备小学教师基本的专业技能,具有良好的书写、表达、信息技术运用能力及艺术表现力。 |
现代教育技术与信息素养 |
0.2 |
考查 |
|||
|
手工 |
0.2 |
考查 |
||||
|
教学简笔画 |
0.2 |
考查 |
||||
|
教师职业基本技能实训(1):教师书写 |
0.2 |
考查 |
||||
|
教师职业基本技能实训(2):教师语言与礼仪 |
0.2 |
考查 |
||||
|
2.2.2熟悉课标。掌握教与学的知识与观念,熟悉小学学科课程标准与教材内容, 能够创设以学习者为中心的学习情境,促进学生的学习与发展。 |
主教学科课程标准与教材研究 |
0.3 |
考试 |
|||
|
兼教学科课程与教学论 |
0.2 |
考试 |
||||
|
主教学科教学设计与实施 |
0.2 |
考试 |
||||
|
教育实习 |
0.2 |
考查 |
||||
|
教育原理 |
0.1 |
考试 |
||||
|
2.2.3 实施课程。掌握有效的学科教学方法与策略,包括教学规划与设计、教学组织与实施、教学评价与反思等。
|
主教学科教学设计与实施 |
0.25 |
考试 |
|||
|
兼教学科课程与教学论 |
0.25 |
考试 |
||||
|
教育实习 |
0.25 |
考查 |
||||
|
教育研习 |
0.25 |
考查 |
||||
|
2.2.4整合课程。具有较强的教学资源开发和课程整合能力,能够进行跨学科、 综合性的学习活动设计、组织、实施与评价。
|
小学跨学科教育 |
0.2 |
考查 |
|||
|
小学综合实践活动 |
0.2 |
考查 |
||||
|
教育实习 |
0.2 |
考查 |
||||
|
主教学科教学设计与实施 |
0.2 |
考试 |
||||
|
兼教学科课程与教学论 |
0.2 |
考试 |
||||
|
2.3.1信息素养。具有良好的信息素养,理解智能环境下教与学方式的改变,以及未来教育在理念、文化和生态方面的变革。
|
现代教育技术与信息素养 |
0.2 |
考查 |
|||
|
主教学科教学设计与实施 |
0.2 |
考试 |
||||
|
兼教学科课程与教学论 |
0.2 |
考试 |
||||
|
教育见习 |
0.2 |
考查 |
||||
|
教育实习 |
0.2 |
考查 |
||||
|
2.3.2 优化教与学。掌握应用信息技术优化学科教学的方法、技能,能够基于信息技术进行学习设计以促进学生学习方式的转变。 |
现代教育技术与信息素养 |
0.25 |
考查 |
|||
|
主教学科教学设计与实施 |
0.25 |
考试 |
||||
|
兼教学科课程与教学论 |
0.25 |
考试 |
||||
|
教育实习 |
0.25 |
考查 |
||||
|
2.3.3数字资源开发。具有基本的数字教育资源开发以及信息化学习环境的建设与应用能力。
|
主教学科教学设计与实施 |
0.25 |
考试 |
|||
|
兼教学科课程与教学论 |
0.25 |
考试 |
||||
|
教育实习 |
0.25 |
考查 |
||||
|
教育研习 |
0.25 |
考查 |
||||
|
3.1.1德育知识。具有儿童为本、德育为先的理念,理解小学德育原理,掌握德育基本方法; |
小学班主任工作 |
0.2 |
考试 |
|||
|
小学生品德发展与道德教育 |
0.3 |
考查 |
||||
|
教育见习 |
0.2 |
考查 |
||||
|
教育实习 |
0.2 |
考查 |
||||
|
教育研习 |
0.1 |
考查 |
||||
|
3.1.2 班级管理技能。具备班级组织与建设能力,胜任小学班主任和少先队工作,能够在班级、学校、社区组织充满教育意义的主题活动。 |
小学班主任工作 |
0.3 |
考试 |
|||
|
教育见习 |
0.3 |
考查 |
||||
|
教育实习 |
0.3 |
考查 |
||||
|
教育研习 |
0.1 |
考查 |
||||
|
3.1.3 心理健康教育。能够对小学生进行积极心理辅导,开展有效的心理健康教育活动。 |
小学生心理辅导 |
0.4 |
考查 |
|||
|
小学班主任工作 |
0.3 |
考查 |
||||
|
教育实习 |
0.3 |
考查 |
||||
|
3.2.1 综合育人理念。理解小学生身心发展和养成教育规律,具有促进儿童全面健康发展的意识和德、智、体、美、劳综合育人素养。 |
儿童发展心理学 |
0.2 |
考试 |
|||
|
儿童教育心理学 |
0.2 |
考试 |
||||
|
教育学原理 |
0.2 |
考试 |
||||
|
教育见习 |
0.2 |
考查 |
||||
|
教育实习 |
0.2 |
考查 |
||||
|
3.2.2 综合育人实践。能够在班级指导、学科教学和实践活动中综合育人。 |
小学班主任工作 |
0.2 |
考查 |
|||
|
主教学科教学设计与实施 |
0.2 |
考试 |
||||
|
兼教学科课程与教学论 |
0.2 |
考试 |
||||
|
小学综合实践活动 |
0.2 |
考查 |
||||
|
教育实习 |
0.2 |
考查 |
||||
|
3.2.3 文化育人。能够参与学校文化建设,创设有益于学生发展的育人环境。 |
小学生品德发展与道德教育 |
0.2 |
考查 |
|||
|
小学班主任工作 |
0.2 |
考查 |
||||
|
教育见习 |
0.2 |
考查 |
||||
|
教育实习 |
0.3 |
考查 |
||||
|
教育研习 |
0.1 |
考查 |
||||
|
4.1.1自主学习理念。具有终身学习和专业发展意识与能力。 |
小学教育专业导论 |
0.2 |
考查 |
|||
|
教育学原理 |
0.2 |
考试 |
||||
|
教师职业道德与专业发展 |
0.2 |
考试 |
||||
|
教育实践 |
0.2 |
考查 |
||||
|
毕业论文 |
0.2 |
考查 |
||||
|
4.1.2自主专业发展。能够在深入了解专业发展路径的基础上,结合就业愿景自主制定、积极践履专业发展规划。 |
小学教育专业导论 |
0.15 |
考查 |
|||
|
教育学原理 |
0.15 |
考试 |
||||
|
教师职业道德与专业发展 |
0.15 |
考试 |
||||
|
教师职业基本技能实训 |
0.15 |
考查 |
||||
|
职业规划与就业指导 |
0.2 |
考查 |
||||
|
教育见习 |
0.2 |
考查 |
||||
|
4.1.3自主学习能力。具备良好的自我管理、自我教育与自主发展的学习能力。 |
小学教育专业导论 |
0.5 |
考查 |
|||
|
教育学原理 |
0.1 |
考试 |
||||
|
职业规划与就业指导 |
0.3 |
考查 |
||||
|
教师职业道德与专业发展 |
0.1 |
考查 |
||||
|
4.2.1国际化理念。具有全球意识、文化理解和开放心态。 |
中国近代史纲要 |
0.2 |
考试 |
|||
|
形式与政策 |
0.2 |
考查 |
||||
|
大学外语 |
0.2 |
考试 |
||||
|
人文修养 |
0.2 |
考查 |
||||
|
外国教育史 |
0.2 |
考试 |
||||
|
4.2.2 国际化能力。熟练掌握至少一门外语,能较为熟练地查阅外文文献,能够运用外语积极参与跨文化交流与对话。 |
大学外语 |
0.25 |
考试 |
|||
|
外国教育史 |
0.25 |
考试 |
||||
|
专业外语 |
0.25 |
考查 |
||||
|
毕业论文 |
0.25 |
考查 |
||||
|
4.2.3国外教育前沿。了解国外教育改革发展的趋势和前沿动态。 |
外国教育史 |
0.25 |
考试 |
|||
|
国际小学教育改革前沿问题与案例研究 |
0.25 |
考查 |
||||
|
专业外语 |
0.25 |
考查 |
||||
|
毕业论文 |
0.25 |
考查 |
||||
|
4.2.4国际经验本土化。能够借鉴国际先进教育理念和经验尝试性开展本土实践探索与研究。 |
国际小学教育改革前沿问题与案例研究 |
0.25 |
考查 |
|||
|
外国教育史 |
0.25 |
考试 |
||||
|
教育研习 |
0.25 |
考查 |
||||
|
毕业论文 |
0.25 |
考查 |
||||
|
4.3.1教育教学研究能力。恪守学术道德,坚守学术诚信,掌握科学、规范的教育教学研究方法,熟悉研究过程,具备研究经验。 |
教师职业道德与专业发展 |
0.2 |
考查 |
|||
|
主教学科教学设计与实施 |
0.2 |
考试 |
||||
|
兼教学科课程与教学论 |
0.2 |
考查 |
||||
|
教育研习 |
0.2 |
考查 |
||||
|
毕业论文 |
0.2 |
考查 |
||||
|
4.3.2批判思维。具有一定的问题意识和创新意识,能够运用国内外先进教育理念和批判性思维从不同角度分析真情境中的教育教学现象,并能发现、提炼并尝试解决教育教学实践中的问题。 |
教育研究方法 |
0.2 |
考试 |
|||
|
教育见习 |
0.2 |
考查 |
||||
|
教育实习 |
0.2 |
考查 |
||||
|
教育研习 |
0.2 |
考查 |
||||
|
毕业论文 |
0.2 |
考查 |
||||
|
4.4.1交流合作理念。理解学习共同体的作用,具有团队协作精神。 |
大学体育 |
0.15 |
考查 |
|||
|
劳动教育 |
0.15 |
考查 |
||||
|
儿童教育心理学 |
0.2 |
考试 |
||||
|
创新创业 |
0.15 |
考查 |
||||
|
主教学科教学设计与实施 |
0.2 |
考试 |
||||
|
兼教学科课程与教学论 |
0.15 |
考试 |
||||
|
4.4.2交流合作技能。掌握沟通合作技能,具有小组互助和合作学习体验,能与同事合作交流,分享经验和资源,共同发展。 |
主教学科教学设计与实施 |
0.2 |
考试 |
|||
|
兼教学科课程与教学论 |
0.2 |
考试 |
||||
|
教育研习 |
0.2 |
考查 |
||||
|
教育实习 |
0.2 |
考查 |
||||
|
小学班主任工作 |
0.2 |
考查 |
||||
|
4.4.3有效沟通。具有良好的社会适应性,能够与学生、家长、社区及国内外同行等进行有效沟通。 |
小学班主任工作 |
0.2 |
考查 |
|||
|
教育见习 |
0.2 |
考查 |
||||
|
教育实习 |
0.2 |
考查 |
||||
|
教育研习 |
0.2 |
考查 |
||||
|
职业规划与就业指导 |
0.2 |
考查 |
||||
七、专业课程设置(见表4)
表4 专业课程设置
|
课程 类别 |
课程性质 |
课程 模块 |
课程 编号 |
课程名称 |
先修课程 |
|
教师教育课程 |
必修 |
小学教育基础 |
0422112201 |
教育学原理 |
|
|
0422112202 |
普通心理学 |
|
|||
|
0422112203 |
中国教育史 |
|
|||
|
0422112204 |
小学教育专业导论 |
|
|||
|
0422122205 |
外国教育史 |
中国教育史 |
|||
|
0422152206 |
小学班主任工作 |
教育学原理、儿童发展心理学、儿童教育学 |
|||
|
教师教育课程 |
必修 |
儿童发展 与学习 |
0422122207 |
儿童发展心理学 |
普通心理学 |
|
0422132208 |
儿童教育心理学 |
普通心理学、儿童发展心理学 |
|||
|
教师教育课程 |
必修 |
小学跨学科教育与活动指导 |
0422132209 |
小学跨学科教育 |
教育学原理、儿童发展心理学、儿童教育心理学 |
|
0422132210 |
小学综合实践活动 |
教育学原理、儿童发展心理学、儿童教育心理学 |
|||
|
教师教育课程 |
必修 |
职业道德与专业发展 |
0422142202 |
教师职业道德与专业发展 |
小学教育专业导论、教育学原理 |
|
0422152271 |
教育科学研究方法 |
教育学原理、儿童发展心理学、儿童教育心理学 |
|||
|
0422322269 |
现代教育技术与信息素养 |
教育学原理 |
|||
|
教师教育课程 |
必修 |
心理健康与道德教育 |
0422132211 |
小学生心理辅导
|
教育学原理、儿童发展心理学、儿童教育心理学 |
|
0422132212 |
小学生品德发展 与道德教育 |
教育学原理、儿童发展心理学、儿童教育心理学 |
|||
|
教师教育课程 |
选修 |
教师教育 拓展 |
0422342272 |
小学课堂与教学管理 |
教育学原理、儿童发展心理学、儿童教育心理学 |
|
0422332201 |
课程与教学论 |
教育学原理、儿童发展心理学、儿童教育心理学 |
|||
|
0422372202 |
国际小学教育改革前沿问题与案例研究 |
教育学原理、儿童发展心理学、儿童教育心理学 |
|||
|
教师教育课程 |
选修 |
教师教育 拓展 |
0422372203 |
专业英语 |
教育学原理、儿童发展心理学、儿童教育心理学 |
|
0422382279 |
小学校本课程开发的理论与实践 |
教育学原理、儿童发展心理学、儿童教育心理学 |
|||
|
0422372204 |
家庭教育学 |
教育学原理、儿童发展心理学、儿童教育心理学 |
|||
|
0422372205 |
小学劳动教育专题研究 |
教育学原理、儿童发展心理学、儿童教育心理学 |
|||
|
0422382206 |
小学名师名校长专题讲座 |
教育学原理、儿童发展心理学、儿童教育心理学 |
|||
|
0422382207 |
儿童教育哲学 |
教育学原理、儿童发展心理学、儿童教育心理学 |
|||
|
学科专业教育 |
必修 |
跨学科 专业 基础 |
0422212201 |
手工 |
|
|
0422212202 |
教学简笔画 |
|
|||
|
0422212203 |
少儿合唱与指挥 |
|
|||
|
0422232270 |
数学史 |
|
|||
|
0422232271 |
基本文体写作 |
|
|||
|
0422242272 |
初等数学研究 |
教育学原理、儿童发展心理学、儿童教育心理学 |
|||
|
0422242273 |
汉字与识字教学 |
教育学原理、儿童发展心理学、儿童教育心理学 |
|||
|
0422252274 |
经典文学评论与鉴赏 |
|
|||
|
学科专业教育 |
必修 |
主教语文 |
0422232204 |
中外文学简史 |
|
|
0422232205 |
蒙学选读与中华传统文化 |
|
|||
|
0422232206 |
古今汉语概论 |
|
|||
|
0422242207 |
汉语拼音与诵读 |
|
|||
|
0422242208 |
儿童文学欣赏与创作 |
|
|||
|
0422242209 |
小学语文课程与教学(一):课程标准与教材研究 |
教育学原理、儿童发展心理学、儿童教育心理学 |
|||
|
0422252210 |
小学语文课程与教学(二):教学设计与实施 |
教育学原理、儿童发展心理学、儿童教育心理学 |
|||
|
0422252211 |
文章学与语文教学 |
教育学原理、儿童发展心理学、儿童教育心理学 |
|||
|
0422252212 |
语用学与语文教学 |
教育学原理、儿童发展心理学、儿童教育心理学 |
|||
|
学科专业教育 |
选修 |
主教语文拓展 |
0422372271 |
演讲与辩论 |
|
|
0422372272 |
课本剧与戏剧表演 |
|
|||
|
学科专业教育 |
选修 |
主教语文拓展 |
0422372273 |
古代文学概论 |
|
|
0422382274 |
国学经典选读与传统文化 |
|
|||
|
0422382275 |
唐宋诗词鉴赏与传统文化 |
|
|||
|
0422382276 |
现代文学 |
|
|||
|
学科专业教育 |
必修 |
主教数学 |
1002112202 |
高等数学二级上 |
|
|
0422232213 |
初等数论 |
|
|||
|
0422232214 |
数学游戏 |
|
|||
|
1002122202 |
高等数学二级下 |
|
|||
|
0422242216 |
数学文化与思想方法 |
数学史 |
|||
|
0422242215 |
小学数学课程与教学论(一):课程标准与教材研究 |
高等数学、初等数论、教育学原理、儿童发展心理学、儿童教育心理学 |
|||
|
0422252217 |
小学数学课程与教学论(二):教学设计与实施 |
高等数学、初等数论、教育学原理、儿童发展心理学、儿童教育心理学 |
|||
|
1002132201 |
线性代数 |
高等数学 |
|||
|
1002132202 |
概率论与数理统计 |
高等数学 |
|||
|
学科专业教育 |
选修 |
主教数学 拓展 |
0422342232 |
小学数学学习心理 |
初等数论、普通心理学、儿童发展心理学、儿童教育心理学 |
|
0422372277 |
几何画板应用 |
|
|||
|
0422372278 |
数学与生活 |
|
|||
|
0422382282 |
离散数学 |
|
|||
|
0422382280 |
数学建模 |
|
|||
|
0422382281 |
高等几何 |
|
|||
|
学科专业教育 |
必修 |
兼教英语 |
0422232220 |
英语语音与朗读训练 |
|
|
0422272221 |
英语语言国家文化专题 |
|
|||
|
学科专业教育 |
必修 |
兼教英语 |
0422252223 |
小学英语课程与教学论 |
教育学原理、儿童发展心理学、儿童教育心理学 |
|
0422242222 |
小学英语阅读与故事创编 |
教育学原理、儿童发展心理学、儿童教育心理学 |
|||
|
学科专业教育 |
必修 |
兼教科学 |
0422232224 |
自然科学基础 |
|
|
0422242225 |
科学实践与指导 |
|
|||
|
0422252227 |
小学科学课程与教学论 |
自然科学基础、科学实践与指导、教育学原理、儿童发展心理学、儿童教育心理学 |
|||
|
0422272226 |
科学技术史 |
自然科学基础 |
课程先修后续关系图(主教语文兼教英语方向)

课程先修后续关系图(主教数学兼教科学方向)

八、各类课程的学时、学分统计(见表5)
表5 各类课程的学时、学分统计
|
课程类别 |
课程性质 |
课程模块 |
学时 |
学分 |
学分比例 |
备注 |
|
通识 教育 课程 |
通识教育必修课程 |
思政理论课程、身心健康、大学外语、军事、美育课程、职业规划与就业指导 |
768(其中,理论课堂教学552学时,实践教学216学时,不含军事技能训练2周) |
44 |
26.25% |
通识教育课程中的人文社会与科学素养课程学分≥总学分的10% |
|
通识教育选修课程 |
人文、社会、自然科学、创新创业 |
128 |
8 |
5% |
||
|
(人文社会与科学素养课程) |
思政理论课程(18)、美育课程(2)、军事教育(2)人文科学素养选修(2)、社会科学素养选修(2)、自然科学素养(2) |
(28) |
(17.5%) |
|||
|
合计 |
52 |
31.25% |
||||
|
教师 教育 |
教师教育必修 |
小学教育基础、儿童发展与学习、小学跨学科教育与活动指导、 心理健康与道德教育
|
340(其中,理论课堂教学340学时,实践教学60学时) |
25 |
15.625% |
依据教师教师标准,最低学分≥32学分 |
|
主教(语文/数学)教育与活动指导 |
96(其中,理论课堂教学48学时,实践教学48学时) |
(6) |
(3.75%) |
|||
|
兼教(英语/科学)教育与活动指导 |
64(其中,理论课堂教学48学时,实践教学16学时) |
(4) |
(2.5%) |
|||
|
教师教育选修 |
教师教育拓展 |
128(其中,理论课堂教学128学时) |
8 |
5% |
||
|
合计 |
33 |
20.625% |
||||
|
学科 专业 教育 课程 |
必修 |
跨学科专业基础 |
304(其中,理论课堂教学196学时,实践教学108学时) |
16 |
10% |
依据师范专业认证标准,学科专业课程学分≥总学分的35% |
|
必修 |
主教(语文/数学)学科基础
|
288(其中,理论课堂教学272学时,实践教学16学时) |
18 |
11.25% |
||
|
主教(语文/数学)教育与活动指导 |
96(其中,理论课堂教学48学时,实践教学48学时) |
6 |
3.75% |
|||
|
选修 |
主教学科拓展 |
96(其中,理论课堂教学96学时) |
6 |
3.75% |
||
|
必修 |
兼教(英语/科学)学科基础
|
96(其中,理论课堂教学88学时,实践教学8学时) |
6 |
3.75% |
||
|
兼教(英语/科学)教育与活动指导 |
64(其中,理论课堂教学48学时,实践教学16学时) |
4 |
2.5% |
|||
|
必修 |
小学跨学科教育与活动指导 |
32(其中,理论课堂教学16学时,实践教学16学时) |
(2) |
(1.25%) |
||
|
合计 |
58 |
36.25% |
||||
|
实践 教学 |
必修 |
通识教育课程实践 |
216 |
12 |
7.5% |
非独立设课13.285% |
|
教师教育实践课程 |
60 |
3.75 |
2.343% |
|||
|
专业教育课程实践 |
88 |
5.5 |
3.4375% |
|||
|
基础实践 |
96(其中,理论课堂教学32学时,实践教学64) |
3 |
1.875% |
独立设课11.875% |
||
|
教育实践 |
19周 |
10 |
6.25%(依据教师教师标准,教育实践≥18周) |
|||
|
综合实践 |
6周 |
6 |
3.75% |
|||
|
|
合计 |
40.25 |
25.16% |
人文社科等专业实践学分比重不低于 20% |
||
|
合计 |
2576+25周 |
160 |
100.00% |
|
||
九、其他说明
1.经学校批准出国留学、研修所得学分换算办法,按学校有关规定执行。
2参与专业科研实验、论文撰写、专利开发、创业实践、各类学科竞赛等活动并取得一定成绩或成果,认定相应学分,可充抵专业选修课程学分,最高不超过6学分,具体要求和学分认定办法,按学校有关规定执行。
3.经省级以上主管部门组织考核并获得相应职业技能等级证书,按级别高低分别计2~4学分,对应的课程可申请免修,免修课程的学分认定由学院确认,报创新创业学院审核,教务处备案。
4.参加全国大学英语四级考试,成绩在425分以上(含425分),计3学分,对应课程可申请免修。免修课程的学分认定由学院确认,报教务处审核备案。
5.其它未尽事宜,按学校和学院有关规定执行。
